Хотите быть в курсе всех крутых фишек и новинок в мире 1С?
Подписывайтесь на наш Telegram-канал NeoNews
Новые требования ФНС: перерасчёт НДФЛ и корректировка за 1 квартал 2025 года
С июня 2025 года работодатели обязаны учитывать изменения, связанные с отменой выделения долей районного коэффициента (РК) и северной надбавки (СН) в составе среднего заработка. Согласно письмам ФНС от 19.06.2025 № БС-4-11/5967@ и от 26.06.2025 № БС-4-11/6142@, при расчётах НДФЛ теперь не требуется выделять РК и СН в отдельную налоговую базу.
Что изменилось в 1С?
В 1С:ЗУП 8 появился специальный инструмент:
«Уточнение учета НДФЛ по налоговым базам при отмене долей РК и СН»
С его помощью:
Доходы и НДФЛ с базы «Районные, северные надбавки» переносятся на основную налоговую базу
Происходит корректный зачёт удержанного НДФЛ между КБК
Формируется уточнённый расчёт по форме 6-НДФЛ за 1 квартал 2025 года
Пример расчёта до изменений
Допустим, сотрудник трудится в обособленном подразделении с районным коэффициентом 1,4. Его тариф — 50 000 руб. (пропорционально отработанным дням). Январь и март он отработал полностью, а в феврале находился в командировке.
Как учитывались доли РК раньше
Ранее при расчёте среднего заработка в командировке учитывалась отдельно:
Основная часть зарплаты
Командировка (доля РК) — сумма РК за период, которая включалась в отдельную налоговую базу

Рис 1. Пример документа начисления командировки с выделенной долей РК

Рис 2. Расчёт 6-НДФЛ за 1 квартал до корректировки — две страницы по КБК и ставкам
Что теперь нужно сделать в 1С
После публикации разъяснений ФНС необходимо:
Воспользоваться новым инструментом в 1С для переноса дохода и налога с базы «Районные, северные надбавки» в основную
Произвести перерасчёт НДФЛ с начала года
Подать корректирующий отчёт 6-НДФЛ за 1 квартал

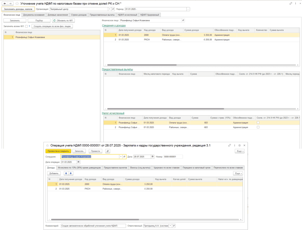
Рис 3. Инструмент «Уточнение учета НДФЛ...» в разделе «Налоги и взносы – Сервис»
Как отразится перерасчёт в форме 6-НДФЛ
Допустим, сумма среднего заработка за командировку, ранее учтённая как «доля РК», составила 5 250,00 руб., НДФЛ — 683 руб.
Теперь они должны быть перенесены на основную налоговую базу и отражены по соответствующему КБК.
Изменения в разделе 1 формы

Рис 4. Раздел 1 формы 6-НДФЛ после перерасчёта: перераспределение удержанного НДФЛ
Изменения в разделе 2 формы


Рис 5 и 6. Раздел 2 формы 6-НДФЛ после перерасчёта: перенос дохода и налога
Хотите увидеть, как это работает вживую?
Смотрите наш ролик:
«Перерасчёт НДФЛ в 1С:ЗУП за 1 квартал 2025 года: отмена долей РК и СН в среднем заработке»
Нужна помощь с корректировкой или отчётностью в 1С?
Наши специалисты помогут выполнить все действия корректно и вовремя:
